Reservas

La reserva es parte fundamental en la solución y representa la entidad a partir de la cual se fundamenta la relación con el huésped.

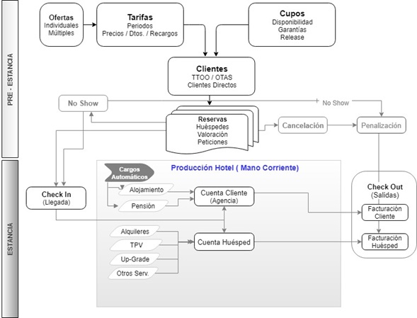
El departamento de reservas está directamente relacionado, entre otros, con el departamento de recepción; el organigrama que se muestra a continuación le ayudará a entender mejor la consecuencia de procesos en Noray Htl para obtener como finalidad la estancia de un huésped.

 

mapa reservas

 

En la lista siguiente se relacionan los procesos más importantes relacionados con las reservas siguiendo el orden lógico del proceso:

 

Para

Vea

Configuración de reservas

Configurar reservas

Creación / Configuración de clientes (Touroperadores)

Configurar clientes

Creación de tarifas (precios) asociadas posteriormente a la valoración de reservas

Tarifas

Tarifas por clientes (asociación de tarifas a clientes)

Tarifas por clientes

Ofertas (sobre tarifas)

Crear ofertas

Routing (define reparto de conceptos a cargar en las cuentas de huésped)

Routing

Cupos (determinan disponibilidad de habitaciones en un periodo)

Cupos

Cupos por clientes (asociación de cupos a clientes)

Cupos por clientes

Creación de reservas

Crear reservas

Creación de un grupo de reservas - Reservas de grupo

Crear grupo huéspedes (Reservas de grupo)

Generar una proforma desde la reserva

Generar proforma desde reserva

Realizar consulta de proforma desde la reserva

Consultar proforma desde reserva


©  2019 Consultores Canarios de Informática (Noray). Reservados todos los derechos.